I have been researching the generation of bitcoin addresses.
Bitcoins used 256 bit random number, secp256k1, SHA-256, RIPEMD-160, checkout mechanism, base58 code.
The figure below is a Bitcoin address generation step.(I made it myself)
Ethereum and Bitcoin is different, Ethereum does not verify the validity of the address steps, so Ethereum, even if the address was wrong, the address is also available.
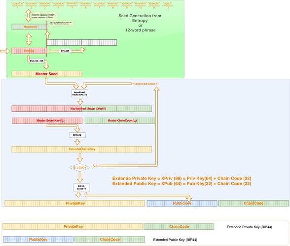
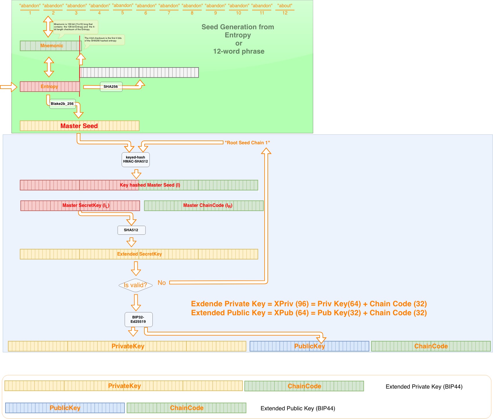
Does anyone know the cardano address generation step? Thanks
In fact, I am most interested in anti-quantum computing is how to practice.
By the way: My English is not very good, please forgive me


